Featured
Sql Query Report Builder
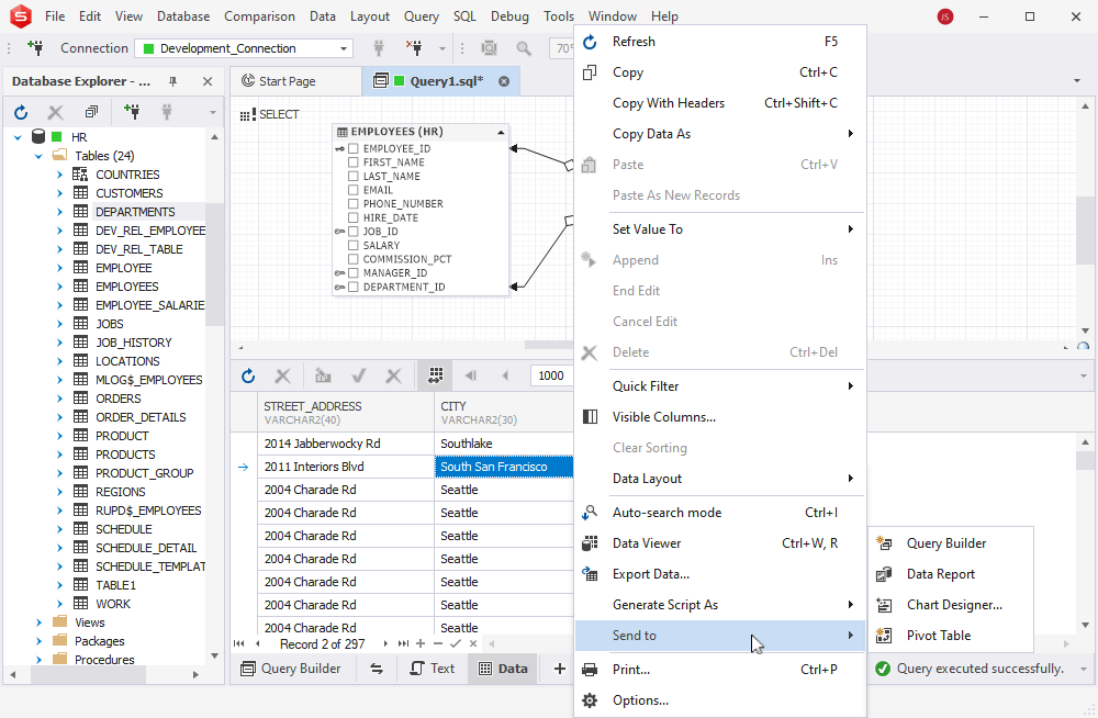
Sql Query Report Builder. On the freeform sources tab, in the source area, select a database instance. I know i can select one of the views.

From the file menu select new, and then report. With all the excitement about power bi and its ongoing development, report builder sometimes lags in the attention category. Here are the top 5 visual sql query builders that you can try for your business.
Sql Query And Creating Report In Mecm.
Select name, cast (cast (content as varbinary (max)) as xml) as reportxml from. The queries will not affect the actual database;. Open the sccm console and go to monitoring / overview / reporting.
Finally, In The Report Data Pane, You Will See The Datasets With The Dataset And Columns Selected Previously.
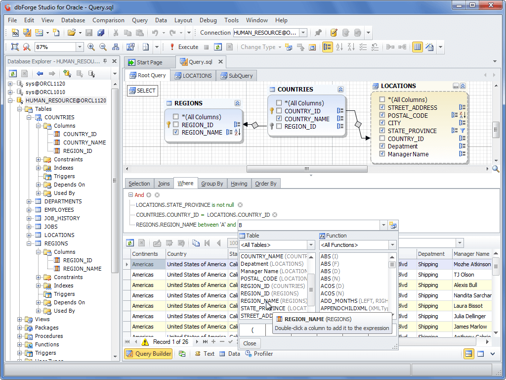
This report should be based on a sql query. Sql query builder (wpf) oct 28, 2021; The sql report builder allows you to directly query your data warehouse, view the results, and quickly transform them into a chart.
The New Grid Dialog Box Opens.
With all the excitement about power bi and its ongoing development, report builder sometimes lags in the attention category. Query builder helps you create queries to feed data to a report with a few clicks. This is because when using paginated reports it is connecting to the tabular model which has a query language called dax.
I Know I Can Select One Of The Views.
Use the data source wizard or report wizard to bind your. With a sql data reporting tool, you can build: When you create a report, report builder generates the underlying query resource.
The Best Part About Using Sql To Build Reports Is That You.
From the file menu select new, and then report. To create sccm custom report, follow these steps : The query builder allows you to construct sql queries to retrieve data from an sql database.
Comments
Post a Comment